728x90
728x90
해당 프로젝트는 2023/01/25 ~ 2023/03/12 내에 진행되는
아카데미 내 수강생들끼리 팀을 나누어 진행한 모의 프로젝트입니다.
팀원은 5명이었으며, 프로젝트 리더를 맡았습니다.
이전 글 목록
1) 주어진 RFP를 바탕으로 주제 선정 - Spring MVC2 프로젝트
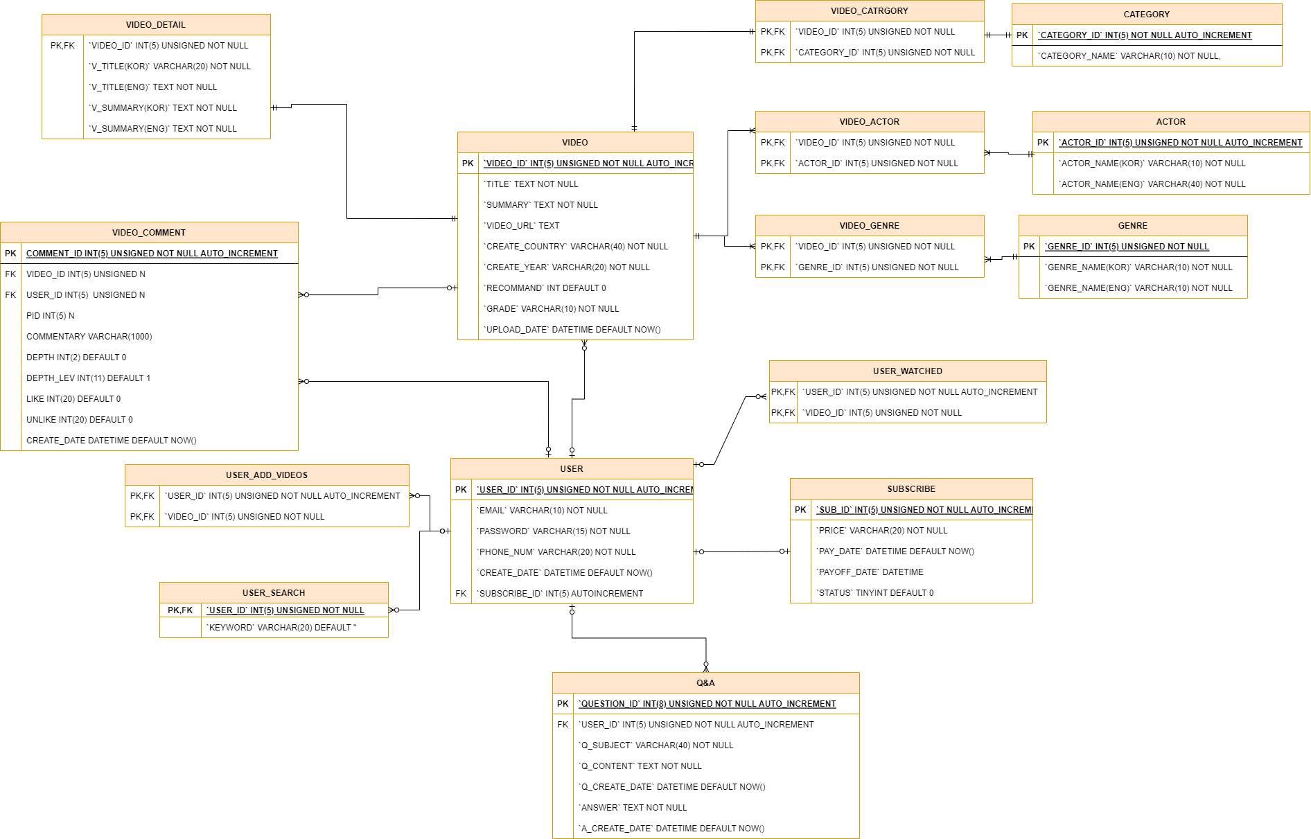
첫 회의 진행 후 바로 ERD 설계에 착수하였다.
딱히 셋이서 진행하는 것이 효율적이지 않다고 생각하여, 집에서 ERD 설계를 홀로 진행 후 팀원 간 공유를 통하여 부족 부분을 채워넣기로 하였다.
ERD 설계 조 중 한 명은 자발적으로 노션 워크스페이스 생성 및 템플릿 제작을 해오겠다고 하여 노션 관련 사항은 맡기기로 하였다.
ERD 설계 초안
내가 설계해 온 ERD는 다음과 같다

더 세부적인 DB 설계가 가능했지만, 기능 구현에 미숙할 것 같아 우선적으로 꼭 필요한 것들만 생각해내서 만들게 되었다.
해당 ERD를 바탕으로 설계된 DB를 가지고 구현할 수 있는 기능들을 1차로 두고, 정상 구동 후에 추가적인 기능 요구사항을 채워 넣기로 하였다.
댓글은 대댓글 구현하는 방법이 아직 정확히 이해가 되지 않고, 스프링에서 당장 구현해 낼 수 있을까 의문이 들어 아직 테이블 생성은 진행하지 않았다.
USE-CASE 작성

3월 2일 추가 - 최종 ERD

추가 기능들을 위한 테이블 설계를 재차 진행하였다.
1. VISIT, PAID 테이블은 유저 별 데이터가 아닌, 단순 일일, 전체 통계를 위한 테이블로 FK설정 X
2. 프로시저를 활용한 이벤트 구현
현재 시간과 결제 만료시간을 비교하여 유저의 결제상태를 변경하고, 회원 탈퇴 유예 기간을 7일로 설정한 뒤, 마찬가지로 기간이 지나면 자동 삭제되도록 처리
728x90
300x250